收藏本站官方用户群天天打卡

 找回密码
 立即注册
搜索
返回列表 发新帖
查看: 758|回复: 12

[水漫金山] mkvtoolnix-gui.exe竟然还有这功能!

[复制链接]
  • 打卡等级:本地爷叔
  • 打卡总天数:412
  • 打卡月天数:20
  • 打卡总奖励:9393

710

主题

1390

回帖

8万

积分

版主

一只搬运小蚂蚁

积分
81391

马年纪念勋章周年纪念徽章2026年纪念勋章

发表于 2025-10-13 09:15:17 | 显示全部楼层 |阅读模式
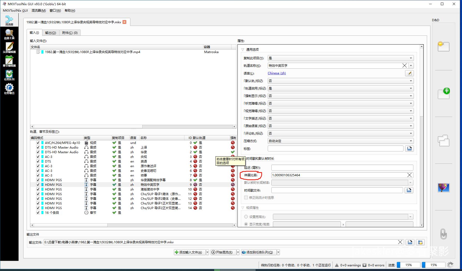
昨天弄第一滴血,找来的特效字幕SUP格式的,帧率对不上到最后差老多了,手头没有能调配字幕的软件,刚好看到mkvtoolnix上有字幕拉伸功能,就试了试,非常完美哈,下会就能省进调帧率的时间了!下回试试音轨的拉伸功能看!

11.png

  • 打卡等级:本地爷叔
  • 打卡总天数:554
  • 打卡月天数:21
  • 打卡总奖励:5411

53

主题

2万

回帖

2万

积分

金牌会员

积分
23630

马年纪念勋章周年纪念徽章2026年纪念勋章

发表于 2025-10-13 10:47:52 | 显示全部楼层
楼主刻苦钻研视频编辑技术。
  • 打卡等级:本地爷叔
  • 打卡总天数:472
  • 打卡月天数:21
  • 打卡总奖励:11544

1129

主题

3680

回帖

2万

积分

社区挚友

积分
28818

马年纪念勋章2026年纪念勋章

发表于 2025-10-13 13:43:36 | 显示全部楼层
能不能分享一下mkvtoolnix-gui.exe,我用的好像没这么多功能。

点评

忘记是哪下载的了,应该就是百度搜的,你下载个新点的版本就有啦,我这个是v93的版本  详情 回复 发表于 2025-10-13 13:47
  • 打卡等级:本地爷叔
  • 打卡总天数:412
  • 打卡月天数:20
  • 打卡总奖励:9393

710

主题

1390

回帖

8万

积分

版主

一只搬运小蚂蚁

积分
81391

马年纪念勋章周年纪念徽章2026年纪念勋章

 楼主| 发表于 2025-10-13 13:47:50 | 显示全部楼层
白玉老虎 发表于 2025-10-13 13:43
能不能分享一下mkvtoolnix-gui.exe,我用的好像没这么多功能。

忘记是哪下载的了,应该就是百度搜的,你下载个新点的版本就有啦,我这个是v93的版本
  • 打卡等级:本地爷叔
  • 打卡总天数:553
  • 打卡月天数:21
  • 打卡总奖励:5885

4

主题

5313

回帖

1095

积分

注册会员

积分
1095

周年纪念徽章2026年纪念勋章马年纪念勋章

发表于 2025-10-13 19:48:02 | 显示全部楼层
就等着兄弟的《第一滴血》系列了,还有《星际旅行》7、8、9、10呢

点评

第一滴血1-4的快了,星际旅行就慢慢来啦,哈哈  详情 回复 发表于 2025-10-14 10:45
  • 打卡等级:本地爷叔
  • 打卡总天数:558
  • 打卡月天数:21
  • 打卡总奖励:12821

1892

主题

1642

回帖

8万

积分

超级版主

积分
89631

马年纪念勋章周年纪念徽章2026年纪念勋章

发表于 2025-10-13 20:22:17 | 显示全部楼层
你这比率怎么算出来的啊?

点评

最后一句字幕结束时间和对应语音结束时间去对比  详情 回复 发表于 2025-10-13 20:26
取之于网络,用之于网络。
  • 打卡等级:本地爷叔
  • 打卡总天数:412
  • 打卡月天数:20
  • 打卡总奖励:9393

710

主题

1390

回帖

8万

积分

版主

一只搬运小蚂蚁

积分
81391

马年纪念勋章周年纪念徽章2026年纪念勋章

 楼主| 发表于 2025-10-13 20:26:03 | 显示全部楼层
时光机 发表于 2025-10-13 20:22
你这比率怎么算出来的啊?

最后一句字幕结束时间和对应语音结束时间去对比

点评

也太牛了吧  发表于 2025-10-13 20:35
  • 打卡等级:本地爷叔
  • 打卡总天数:412
  • 打卡月天数:20
  • 打卡总奖励:9393

710

主题

1390

回帖

8万

积分

版主

一只搬运小蚂蚁

积分
81391

马年纪念勋章周年纪念徽章2026年纪念勋章

 楼主| 发表于 2025-10-14 10:45:15 | 显示全部楼层
大叔 发表于 2025-10-13 19:48
就等着兄弟的《第一滴血》系列了,还有《星际旅行》7、8、9、10呢

第一滴血1-4的快了,星际旅行就慢慢来啦,哈哈
  • 打卡等级:本地爷叔
  • 打卡总天数:553
  • 打卡月天数:21
  • 打卡总奖励:5885

4

主题

5313

回帖

1095

积分

注册会员

积分
1095

周年纪念徽章2026年纪念勋章马年纪念勋章

发表于 2025-10-14 10:50:02 | 显示全部楼层
jakeskier 发表于 2025-10-14 10:45
第一滴血1-4的快了,星际旅行就慢慢来啦,哈哈

好,太快了,铜币“受不了”,循序渐进
  • 打卡等级:本地爷叔
  • 打卡总天数:498
  • 打卡月天数:21
  • 打卡总奖励:5151

61

主题

434

回帖

7155

积分

高级会员

积分
7155

2026年纪念勋章

发表于 2025-10-14 12:05:16 | 显示全部楼层
拉伸不是秘密    比率算法受教了   感谢
回复前请确保自己已经认真阅读过《回复须知》,勿谓言之不预!!!
您需要登录后才可以回帖 登录 | 立即注册

本版积分规则

Archiver|手机版|多看聚影

GMT+8, 2026-4-21 16:44 , Processed in 0.213491 second(s), 17 queries , Redis On.

Made with ♥ by Kevin in NYC.

©2024-2026 多看聚影

快速回复 返回顶部 返回列表